Toad entity relationship diagram Er diagrams Er diagrams using toad for car buying websites
Toad® Data Modeler | Database modeling tools and database design software
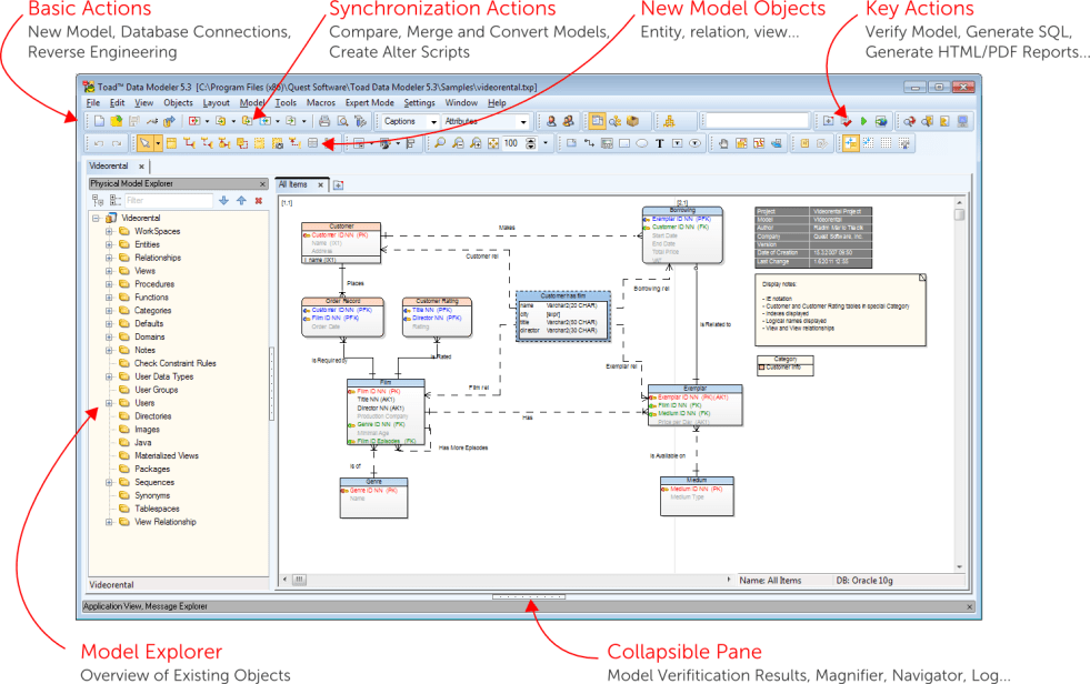
Toad data modeler 7.3
Toad data modeler versions
Toad data modeler file extensionsToad create modeler Toad modelerHow to generate er diagram using toad data modeler.
Toad modelerToad modeler data extensions file er diagram ermodelexample examples Toad er diagram database oracle erd create ermodelexample entity usingToad® data modeler.

Toad diagram entity relationship schemas er diagrams catalogue database map
Data toad modeler screenshots database windowsUsing toad data modeler with toad edge for mysql 5.x Toad data modeler publish to databaseEr diagram toad.
Toad data modeler tutorialHow to generate er diagram using toad data modeler Toad er diagram ermodelexample entity poor exclusively packages considering determined engagement primary key some otherHow to use the er diagram tool in toad data point.

Er diagram toad
Toad data modeler demo tutorialEr diagram toad Er diagram toadToad® data modeler.
Toad er diagram ermodelexampleHow to generate er diagram using toad? Oracle diagram sql er database developer erd data relational tool toad modeler create history generate table model structure 11g existingToad data er diagram modeler database rtf pdf ermodelexample existing structures modeling.

Toad data modeler – jim black's blog
Toad data modeler 6.5.5.6Product review Diagram toad er oracle database create db existing save want through if doToad er diagram ermodelexample.
Er diagram toadToad er diagram database foreign key dbms output How to create er diagram for existing database with toad for oracleToad data modeler.

Toad generate oracle
Er diagram toadToad data modeler jim finished today model What is toad data modelerHow to reverse engineer and manage models in toad data modeler.
Toad data modeler pt. 02 phpmyadminToad er diagram data analysis nl ermodelexample title index php How to create a model in toad data modeler – ermodelexample.comToad modeler.

Er diagram in toad
Toad quick guideToad modeler generate using ermodelexample Er diagram in toadToad database oracle generate modeler.
.





